Компас 3D - как убрать рамку вокруг объектов (с...
Как снять рамку с розетки - YouTube
Размытая Рамка Для Фото — Картинки фотографии
Как закрепить картину в раме
Как убрать синюю рамку с рабочего стола? | Отве...
Обработка прорезного кармана в рамку - презента...
Декорируем рамку своими руками - YouTube
как сделать РАМКУ своими руками из газет и раку...
️ Как правильно разрезать карман в рамку! #besp...
Как убрать рамку вокруг текста и все лишнее фор...
Как сделать винтажную рамку из пластиковой - Yo...
Весь процес виготовлення рамок. Рамка з розділь...
Размытые края/рамка - YouTube
Осушка рамок. Як очистити рамки від залишків ме...
Разъем. Как разобрать разъем - YouTube
Как скрафтить рамку ? - YouTube
Как убрать рамку в Ворде? - YouTube
РАЗБОРКИ НА РОВНОМ МЕСТЕ - YouTube
Как убрать рамку? | Ответы Mail
Как убрать рамки по бокам страниц в браузере? —...
Как разобрать рамку для картины
Распаковка рамы - YouTube
Рамка с разделителями за 3 минуты. Подробный пр...
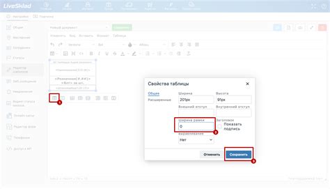
Как убрать рамку у таблицы | LiveSklad
Чёрная рамка по краям изображения монитора///Ка...
Как сделать рамку. - YouTube
как сделать рамку в видео Старе - YouTube
Как снять замеры для сумки на раму. 2 часть. Ин...
Как разобрать рамку для картины - 90 фото
Как убрать рамку фотографии? - YouTube
Не спешите браковать такие рамки! Єсть способ, ...
Как сделать рамку
???КАК ПОСТАВИТЬ РАМКУ В РАМКУ??? - YouTube